LANmonitor gives you a quick overview of the WLCs in your network and the APs within the WLAN infrastructure. LANmonitor displays the following information, among other things:

- Active WLAN networks with the logged-in WLAN clients and the descriptor of the APs that they are associated with.
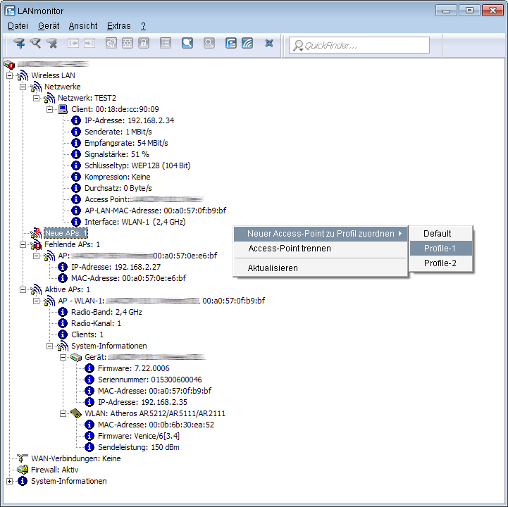
- Display of new APs with IP and MAC address
- Display of missing APs with IP and MAC address
- Display of managed APs with IP and MAC address, the utilized frequency band, and the channelNote: For APs with an older firmware version and unable to transmit this data, the WLC takes the channel and frequency information from the Active radios status table under .
Using the right-hand mouse key, a context menu can be opened for the APs and the following commands are available:
- Assign new access point to profileEnables a new AP to be allocated to a profile and accepted into the WLAN infrastructure.
- Disconnect access pointTerminates the connection between AP and WLC. The AP then carries out a new search for a suitable WLC. This command can be used after a backup event to disconnect APs from a backup WLC and to redirect them to the correct WLC.
- Refresh displayUpdates LANmonitor's display.