Anzeigen und Aktionen im LANmonitor

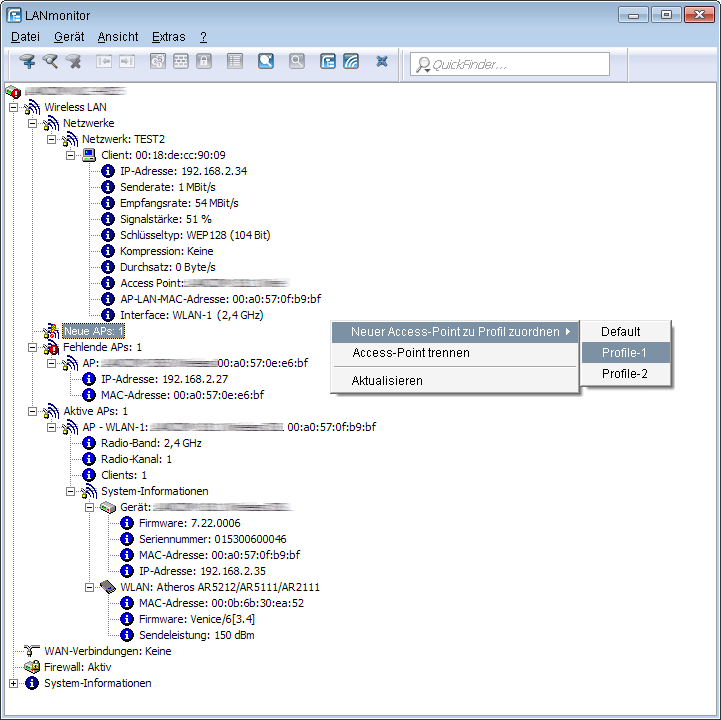
Über den LANmonitor haben Sie einen schnellen Überblick über die WLC im Netzwerk und die APs in der WLAN-Struktur. LANmonitor zeigt dabei u. a. die folgenden Informationen:





Über die rechte Maustaste kann auf den APs ein Kontext-Menü geöffnet werden, in dem folgende Aktionen zur Auswahl stehen:

www.lancom-systems.de

LANCOM Systems GmbH | A Rohde & Schwarz Company | Adenauerstr. 20/B2 | 52146 Würselen | Deutschland | E‑Mail info@lancom.de

LANCOM Logo