LANtracer – Tracen mit LANconfig und LANmonitor

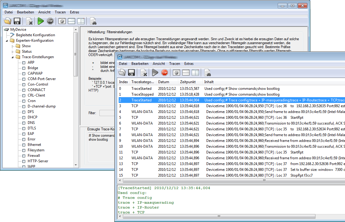
Mit der Trace-Funktion in LANconfig und LANmonitor können Sie über die normalen Trace-Funktionen hinaus, wie sie von der Konsolen-Oberfläche bekannt sind, weitere Funktionen nutzen, die eine Erstellung und Auswertung der Traces erleichtern. So lässt sich z. B. die aktuelle Trace-Konfiguration, mit der die benötigten Trace-Befehle aktiviert werden, in einer Konfigurationsdatei speichern. Ein erfahrener Service-Techniker kann eine solche Trace-Konfiguration vorbereiten und einem weniger erfahrenen Anwender zur Verfügung stellen, der damit die gewünschte Trace-Ausgabe eines Gerätes erzeugt. Auch Trace-Ergebnisse lassen sich komfortabel in einer Datei speichern, um sie an den Techniker zur Auswertung zurückzugeben.

www.lancom-systems.de

LANCOM Systems GmbH | A Rohde & Schwarz Company | Adenauerstr. 20/B2 | 52146 Würselen | Deutschland | E‑Mail info@lancom.de

LANCOM Logo