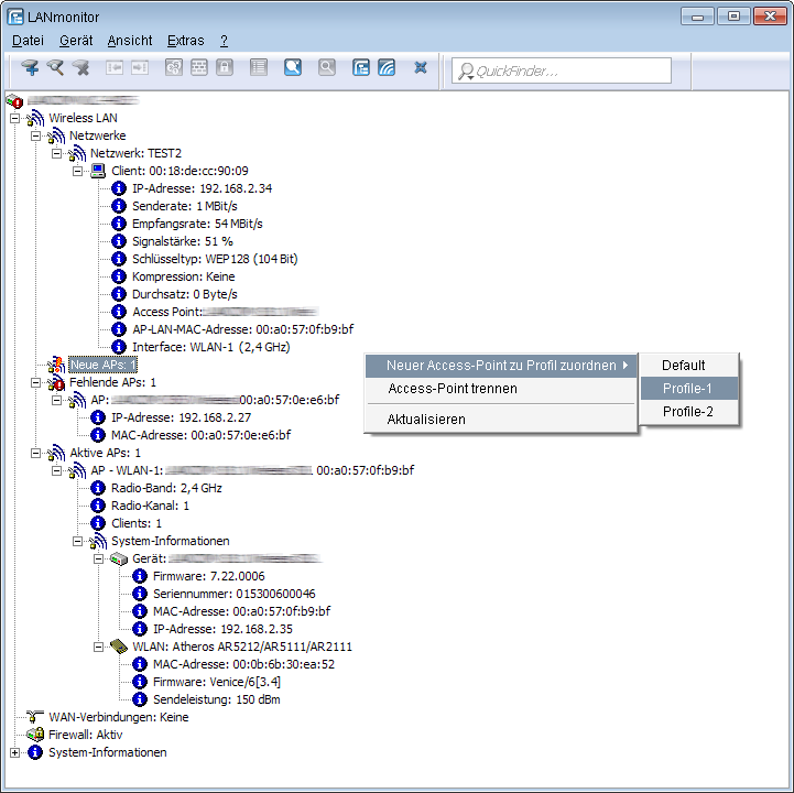
Über den LANmonitor haben Sie einen schnellen Überblick über die WLC im Netzwerk und die APs in der WLAN-Struktur. LANmonitor zeigt dabei u. a. die folgenden Informationen:

- Aktive WLAN-Netzwerke mit den eingebuchten WLAN-Clients sowie der Bezeichnung des APs, bei dem der WLAN-Client eingebucht ist.
- Anzeige der neuen APs mit IP- und MAC-Adresse
- Anzeige der fehlenden APs mit IP- und MAC-Adresse
- Anzeige der gemanagten APs mit IP- und MAC-Adresse, verwendetem Frequenzband und Kanal
Anmerkung: Falls der AP wegen einer älteren Firmware diese Daten nicht überträgt, entnimmt der WLC den Kanal und die Frequenz aus der Status-Tabelle Aktive-Radios unter .
Über die rechte Maustaste kann auf den APs ein Kontext-Menü geöffnet werden, in dem folgende Aktionen zur Auswahl stehen:
- Neuen Access Point zu Profil zuordnen Bietet die Möglichkeit, einem neuen AP eine Konfiguration zuzuordnen und ihn so in die WLAN-Struktur aufzunehmen.
- Access Point trennen Trennt die Verbindung zwischen AP und WLC. Der AP sucht dann erneut nach einem zuständigen WLC. Diese Aktion wird z. B. verwendet, um APs nach einem Backup-Fall vom Backup-WLC zu trennen und wieder auf den eigentlichen WLC zu leiten.
- Aktualisieren Aktualisiert die Anzeige des LANmonitors.