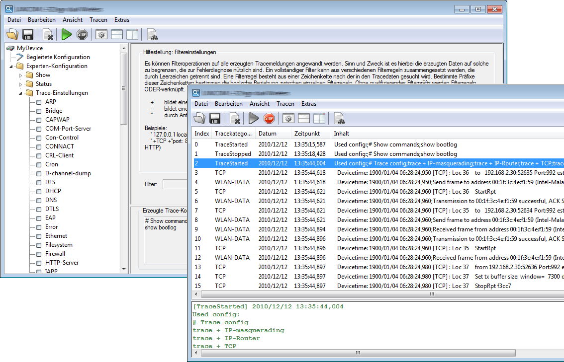
The trace function in LANconfig and LANmonitor goes beyond the standard trace functions available at the command-line interface and offers greater convenience in the generation and analysis of traces. For example, a trace configuration that activates the relevant trace commands can be stored to a configuration file. An experienced service technician can set up a trace configuration and provide it to a less experienced user for executing specialized trace requests for a device. Also, the trace results can be saved conveniently to a file for return to the technician for evaluation.
