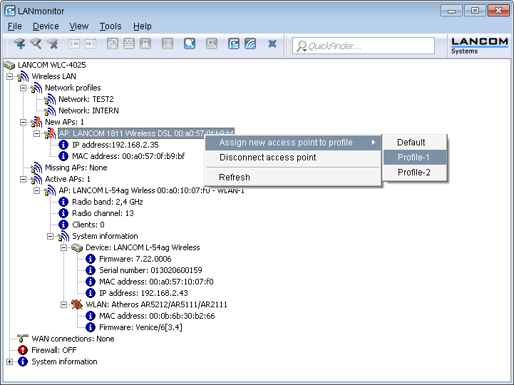
It is very easy to accept new APs with LANmonitor. A configuration is selected that will be assigned to the AP after transmission of a new certificate.
In LANmonitor, click on the new AP with the right-hand mouse key. From the context menu that pops up, you select the configuration which is to be assigned to the device.

Note: Assignment of the configuration causes the AP to be entered into the AP table in the WLC. It takes a few seconds for the WLC to assign a certificate to the AP and for this to become an active element in the central WLAN infrastructure. Due to this, the newly accepted AP is briefly signaled as a "Lost AP" by the red Lost AP LED, in the device's display, and in LANmonitor until assignment of the certificate is completed.