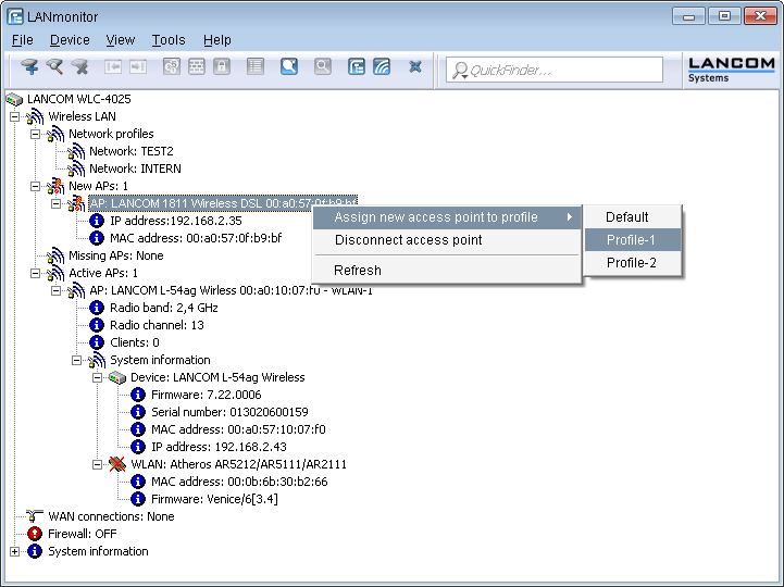
It is very easy to accept new access points with LANmonitor. A configuration is selected that will be assigned to the access point after transmission of a new certificate.
In LANmonitor, click on the new access point with the right-hand mouse key. From the context menu that pops up, you select the configuration which is to be assigned to the device.

Note: Assignment of the configuration causes the access point to be entered into the AP table in
the WLAN controller. It takes a few seconds for the WLAN controller to assign a certificate to
the access point and for this to become an active element in the central WLAN infrastructure.
Due to this, the newly accepted access point is briefly signaled as a "Lost AP" by
the red Lost AP LED, in the device's display, and in
LANmonitor until assignment of the certificate is completed.